Sky Software
Help and User guide
 
×
Menu
Index

Sky Sec Beneficial Owners Overview a

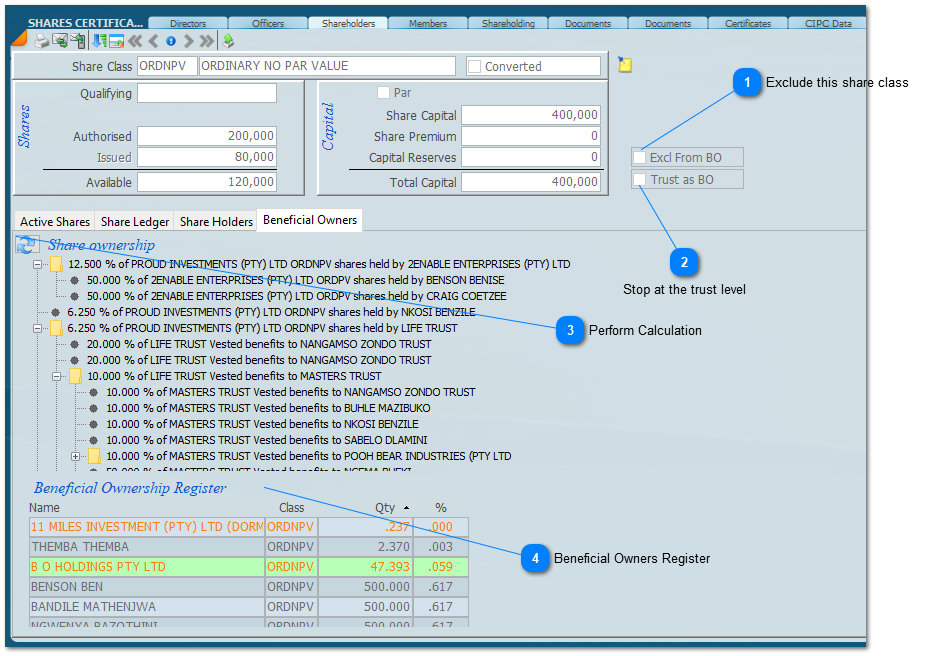
The Beneficial Owners Tab will allow the calculation of how the Beneficial Owners are made up by generating a Beneficial Owners Register. By selecting reports an Organogram of the shareholders drilling right down to the ultimate individual owner is produced. In order to do this it is important that all share registers are up to date.
 
The Share Capital Makeup at the top of the screen shows the structure of the share capital class you are working with. Please note there may be multiple share clases in a company that need to be dealt with and may need to be excluded from the beneficial ownership calculation. When you run the beneficial ownership calculation it will run the calculation for all the shareclasses which may include shares that are not part of the owners equity, which is what you do not want. We have added a check box which if ticked will exclude the share ownership from the share class displayed.
 
The Share Ownership is shown in the middle of the screen and drills down to the individual owner.
The table at the bottom of the screen shows the Beneficial Ownership Register which can produce a report.
 
The Beneficial Ownership Register can be printed or exported as well as printed in an organogram format as shown below. Where the CIPC asks for a disclosure document the organogram may be used for this purpose.
 
Sky Sec Beneficial Owners Overview a
1

Exclude this share class

1. Exclude this share class
Tick this check box to exclude the displayed share class from the BO calculation.
2

Stop at the trust level

2. Stop at the trust level
Tick this check box to stop the Beneficial Owners Register at the trust level. i.e it will not drill down through the trust which currently is what the CIPC want. In this case the Register will only show Trustees as required by the CIPC.
3

Perform Calculation

3. Perform Calculation
Perform Calculation. By clicking on the plus sign the system will drill down to the next link.
4

Beneficial Owners Register

4. Beneficial Owners Register
An Orange record means the BO register can not drill down any further as there are no further records. e.g a company or trust with no shareholders on beneficiaries to drill down to.
 
 
27 April 2023