Sky Software
Help and User guide
 
×
Menu
Index

Document Storage Enquiry

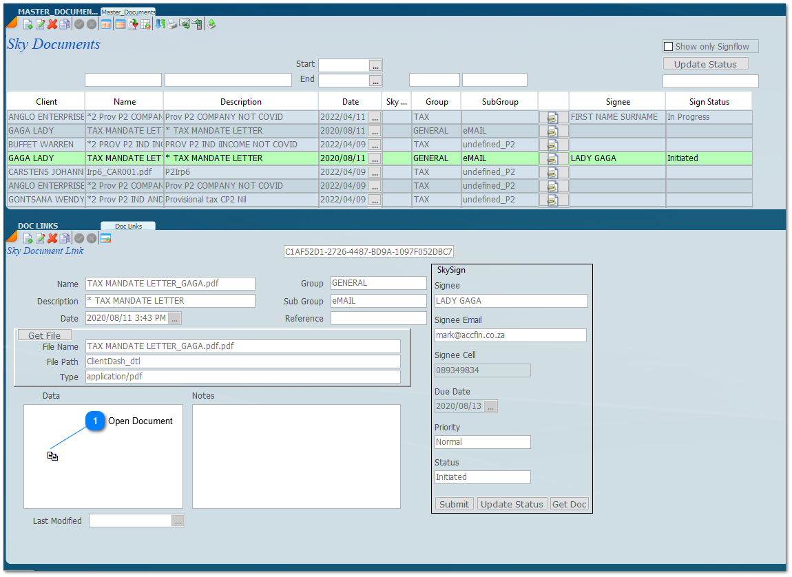
From the Master Menu you will see the Documents menu option. This option has a view of every document in the system with very strong filtering features to help track manage and control.
 
 
By selecting the Documents option screen this will open a listing all the documents that have been saved in wherever documents are found in the system. Documents are stored when the  File option is clicked when sending an email, the documents are then saved in the documents tab including the Digital Signature documents. There are filters that will allow you to select various types of documents as well as an ability to track and control all those documents that were sent using the digital signature option. Listed below are some of the options that have been annotated.
 
Document Storage Enquiry
1

Set Filters

1. Set Filters
Filter on any of the fields to display the documents you want. The 1st cell is Client name and the 2nd is letter name. After entering data press enter and the screen will show the data you are looking for. There is a date filter and a document Group and Sub Group Filter.
2

Update Signiflow Status

2. Update Signiflow Status
Click on Update Status to refresh the Signiflow Status. Completed will show all the documents that have been signed or In Progress, initiated etc.
3

Signiflow Filter

 
Click on this area and select the filter you want to view - the filters available will show i.e Intiated - In progress - Completed - Failed
4

Open a Document

4. Open a Document
Click on the above icon to open a document for viewing.
 
Click on a record and then the document icon to open the document. In order to see the digital signature aspects of a document stretch the bottom of the screen to open the The Sky Document Link screen as shown below and you will see the various views of the document and the interaction with the digital signature system.
 
Document Storage Enquiry
Click on the list view icon to get the above screen if it gives you one record.
 
1

Open Document

1. Open Document
This icon opens the PDF document.
 
The above screen will also be seen against each transaction.
 
16 August 2024